Google stopt met de Content API voor Shopping: wat u moet weten

To show products on Google Shopping and Performance Max, product data must be imported into Google Merchant Center. Today, merchants typically do this in one of three ways: via API connections from eCommerce platforms such as Shopify or WooCommerce, through feed management tools like Channable, or by using file-based uploads such as XML feeds or Google Sheets.
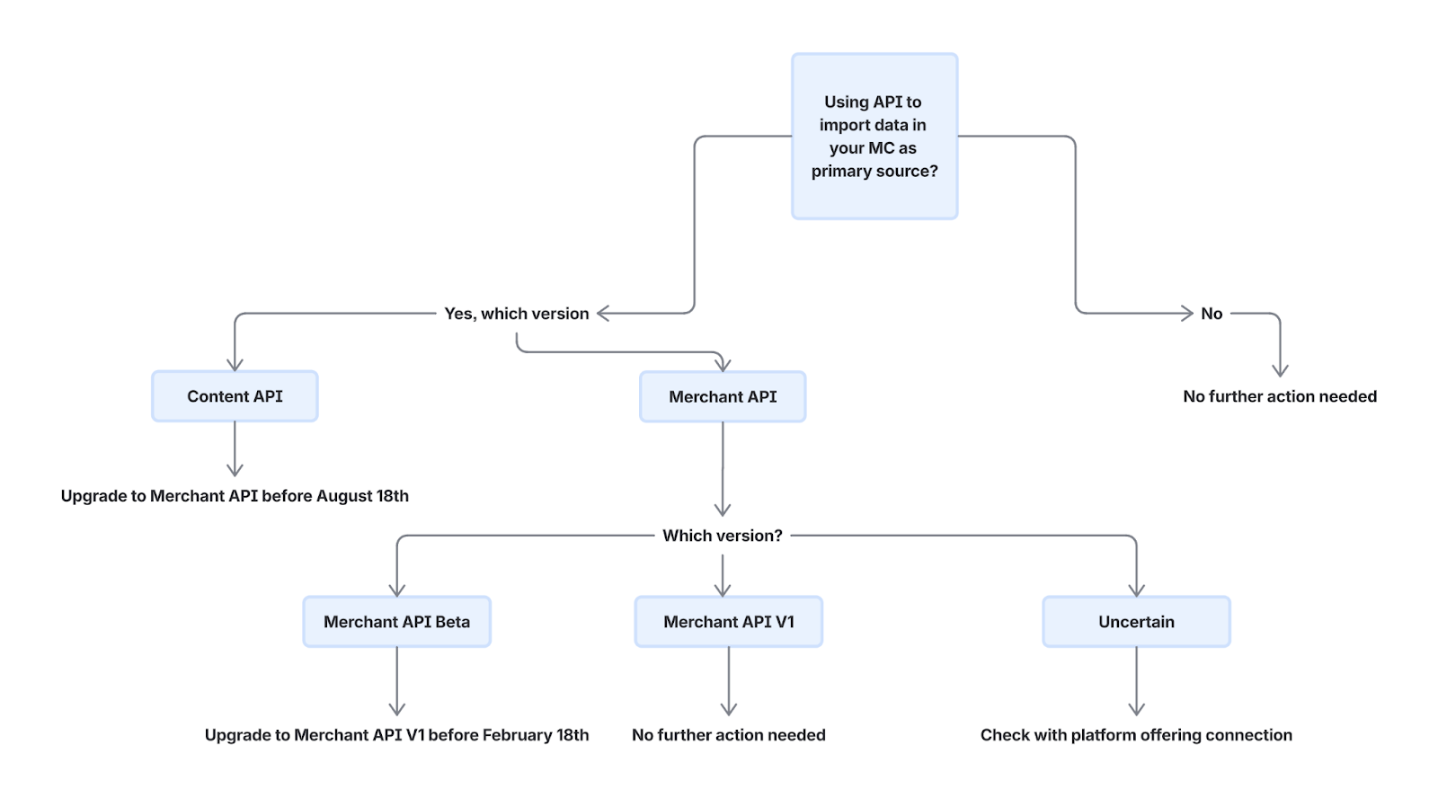
As part of a broader modernisation of Merchant Center, Google has announced that it will sunset the Content API, one of its older API-based import methods. With the general availability of the Merchant API in August 2025, Google has also set a clear shutdown date for the Content API: August 18, 2026. In this article, we explain what’s changing, and whether any action is required from your side.
What is changing and why?
From August 18, 2026 onward, product data can no longer be sent to Google Merchant Center using the Content API. Any integrations that still rely on it will need to migrate to the Merchant API (v1).
This change is part of Google’s effort to simplify and future-proof Merchant Center. The Merchant API replaces the Content API as Google’s long-term standard and offers improved performance, better scalability, a simplified interface, and access not only to product data, but also to insights, reporting, and new capabilities. Going forward, new functionality will be released exclusively via the Merchant API.
Does this affect you?
The majority of modern eCommerce platforms (including Shopify and WooCommerce) should already be using the Merchant API when syncing product data with Google Merchant Center.
Verify this in your Merchant Center by navigating to Settings → Data sources and checking the Source column for your primary product data source.

If your source shows “Merchant API”
You are already aligned with Google’s future requirements and no action is needed. If you are unsure which version of the Merchant API your platform uses, we recommend contacting your platform provider (for example Shopify or WooCommerce) for confirmation.
If your source shows “Content API”
If your primary product data source is listed as Content API, a migration is required before August 18, 2026.
- Using an eCommerce platform (such as Shopify or WooCommerce)
We recommend reaching out to your platform provider to confirm that they will support the Merchant API before the August 18, 2026 deadline and whether any action is required from your end.
- Using Channable as a feed management solution
API connections via Channable currently rely on the Content API. Channable is aware of Google’s timeline and is already working on supporting Merchant API v1 well ahead of the deadline. If any action is required from your side, Channable will inform you in due time. - Using XML or file-based uploads
If your product data is uploaded via XML feeds, scheduled fetches, or manual uploads, this change does not affect you. No action is required.

Why you might still receive messages from Google
Some Producthero customers may receive emails from Google about migrating to the Merchant API, even if they do not use the Content API to upload their product data. These messages are, in most cases, purely informational.
They are triggered because Producthero currently uses the Merchant API (beta) to retrieve product and performance data from Google Merchant Center for reporting and insights within our platform. We are already migrating to Merchant API v1, fully aligned with Google’s roadmap, and will complete this transition by the end of February 2026. This migration is handled entirely by Producthero and does not affect how your product data is imported into Google Merchant Center. There is no risk of disruption to your campaigns or reporting, and no action is required from you.
To avoid any confusion around responsibilities: Producthero does not manage how product data is uploaded to Google Merchant Center. That setup is handled by your eCommerce platform or feed management tool, who are responsible for ensuring their integrations remain compliant with Google’s requirements.
If anything remains unclear, or if you’d like us to double-check your Merchant Center setup, our support team is happy to help.
Onze artikelen en casestudies

Google stopt met de Content API voor Shopping: wat u moet weten

Een gids voor onjuiste voorstelling van zaken in Google Merchant Center

